📅 Today’s Picks
itertools.combinations() for Feature Interactions

Problem
Writing nested loops for all feature pair combinations gets messy with more features and easily introduces bugs.
Solution
itertools.combinations() automatically generates all unique pairs without the complexity and bugs.
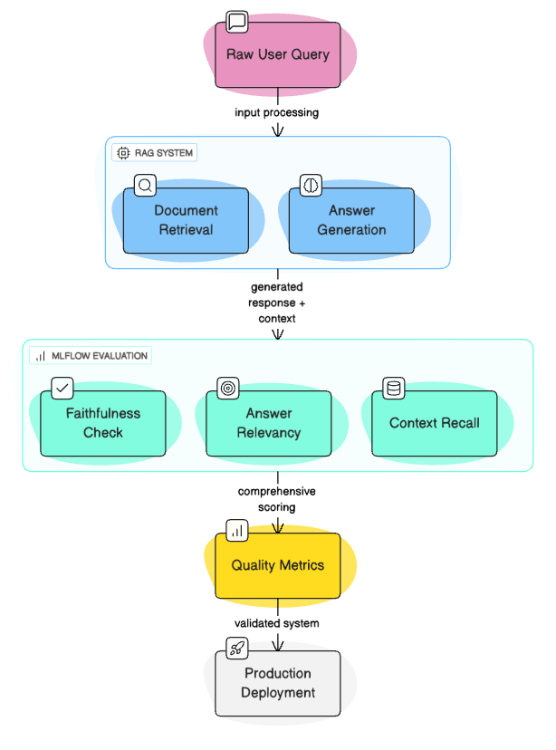
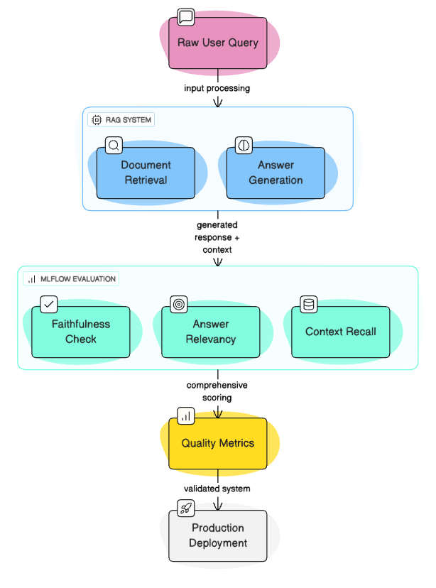
Production-Ready RAG Evaluation Workflow

Problem
Many teams deploy RAG systems without systematic evaluation, missing critical quality issues that only become visible with real users.
Solution
MLflow evaluation framework validates RAG systems through systematic checks:
- Faithfulness metrics – Ensures answers align with retrieved documents
- Answer relevancy scoring – Matches responses to user queries
- Context recall – Verifies all relevant information was retrieved from documents
Stay Current with CodeCut
Actionable Python tips, curated for busy data pros. Skim in under 2 minutes, three times a week.



